MML Top | English page | HPC Clusterについて


武蔵野メディア研究所について

1.武蔵野メディア研究所について

「武蔵野メディア研究所」(武蔵野メディアラボ MML : Musashino Media Laboratory)とは、当ホームページの管理者(Kaz Tanaka)が、個人的に、高速なネットワーク(光回線、家庭内LAN)、デジタル処理装置(パソコン、記憶装置)、音響合成・編集機器、高品質録音・録画機器を使って、デジタルコンテンツの制作・編集や、利用方法を試行する活動です。(「所内設備構成」にて解説予定です) 2020年5月に高速計算を行うためのHPC(High Performance Computing) Clusterの処理ユニット(PU)をバージョンアップし試行的運転を開始しました。詳細は「HPC Clusterについて」をご覧下さい。2024年5月に、主要PCと新HPC Cluster相互の接続を1GbEから2.5GbEに変更しました。可用性を維持するためにSNMPモニターで常時監視を行っています。

MML構成図
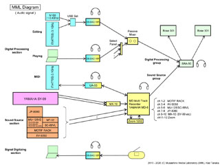
データ系 (拡大図) 信号/コンテンツ系 (拡大図) オーディオ信号系 (拡大表示)
構成図

SNMPモニター監視画面 (拡大表示)

東京都の武蔵野方面にあるので「武蔵野」を冠しました。個人的な活動ですので研究所とは少々大袈裟なネーミングですがご笑止のほどを願います。

2.当ホームページについて

当ホームページにて当研究所の活動内容、デジタルコンテンツを公開しております。コンテンツの利用条件は「4.著作権について」をご覧下さい。

個人的・手作りですので、見栄え、安定性など不十分な点も多々あると思いますが、ご容赦下さい。

大容量のコンテンツを扱うため、「フロントエンド(サービス)」と「バックエンド(サーバー)」から構成されています。「フロントエンド」はNTTぷららの「プライベートホームページ」を利用しています。(現在、ご覧になっているサイトです)「バックエンド」は大容量のコンテンツを保管しているサーバーで、負荷分散と可用性向上のため当研究所内と分室にそれぞれ設置されています。フロントエンドからバックエンドへのリンクをクリックするとアクセス可能かどうかチェックし、通常はランダムに選択されアクセスされます。開設当初は研究所内のみでしたが2015年5月に増設しました。更に、2016年3月に、「フロントエンド」を2重化、「バックエンド」を3重化しました。「バックエンド」は広域激甚災害対策のため120km超の以遠化別電力会社化別回線・インターネットサービスプロバイダ化を図っています。バックエンド(メイン)を、2017年8月に4TBに、更に、2019年3月に6TBに増量しました。バックエンド(アネックス2)を、2020年10月に6TBに増量しました。2025年4月にフロントエンドのサービス(ぷらら)が終了しました。全天球写真のウェブ経由での閲覧に使用してきたサービス(RICOH THETA360.com)も2025年1月にサービスを終了しましたので、後継サービスであるRICOH360サービスへの移行を順次行っています。

ホームページ構成図 (拡大図)

「バックエンド(サーバー)」は常時運転いたしますが、故障時などにはアクセス出来ない可能性があります。その際には誠にお手数ですがメールにてお知らせ頂ければ幸いです。(連絡先)

3.管理者プロフィール

当ホームページの管理者(Kaz Tanaka)は、約40年間、大手通信系会社にて、システム開発、研究開発に従事し、シンクタンク勤務、電気通信の標準化に関する団体勤務を経て、現在、国立研究開発法人にて次世代携帯電話(Beyond 5G/6G)の国際標準化を担当しています。当研究所唯一の研究員です。

4.著作権について

当ホームページで公開する全てのコンテンツの著作権は、制作者・演奏者・当ホームページ管理者に属します。

技術的な評価のために、アクセス、ダウンロードが可能です。自由にアクセスしてお楽しみ下さい。

二次利用、商用利用をご希望される場合には、お問い合わせ下さい。(連絡先)


(c) MML Kaz Tanaka [ Update 2026. 3.21 / Release 2013.12.7 ]  ご意見・ご感想をお待ちしています。(連絡先)